trxhosts / paymentpage-sdk
TrxHosts PHP SDK
Installs: 28 524
Dependents: 0
Suggesters: 0
Security: 0
Stars: 0
Watchers: 1
Forks: 0
Open Issues: 1
pkg:composer/trxhosts/paymentpage-sdk
Requires
- ext-openssl: *
Requires (Dev)
- phpunit/phpunit: ^6.5||^7.2
- squizlabs/php_codesniffer: ^3.3
This package is not auto-updated.
Last update: 2026-01-02 06:58:23 UTC
README
This is a set of libraries in the PHP language to ease integration of your service with the TrxHosts Payment Page.
Please note that for correct SDK operating you must have at least PHP 7.0.
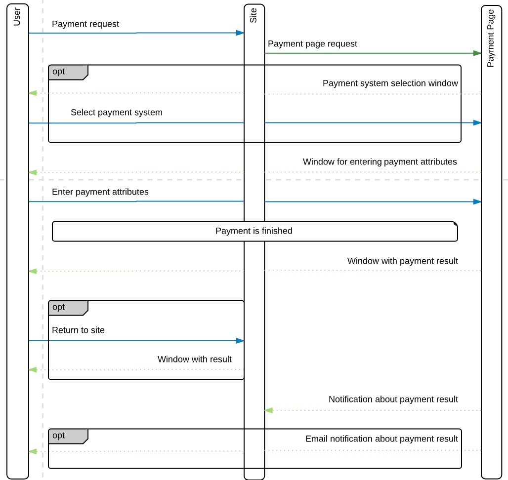
Payment flow
Installation
Install with composer
composer require trxhosts/paymentpage-sdk
Get URL for payment
$gate = new trxhosts\Gate('secret'); $payment = new trxhosts\Payment('11', 'some payment id'); $payment->setPaymentAmount(1000)->setPaymentCurrency('RUB'); $url = $gate->getPurchasePaymentPageUrl($payment);
$url here is the signed URL.
If you want to use another domain for URL you can change it with optional Gate constructor parameter:
new trxhosts\Gate('secret', 'https://mydomain.com/payment');
or change it with method
$gate->setPaymentBaseUrl('https://mydomain.com/payment');
Handle callback from TrxHosts
You'll need to autoload this code in order to handle notifications:
$gate = new trxhosts\Gate('secret'); $callback = $gate->handleCallback($data);
$data is the JSON data received from payment system;
$callback is the Callback object describing properties received from payment system;
$callback implements these methods:
Callback::getPaymentStatus();Get payment status.Callback::getPayment();Get all payment data.Callback::getPaymentId();Get payment ID in your system.
TODO
- Payment Page opening
- Notifications handling
- Direct Gate requests
- PHPDoc
