gtxpoint / paymentpage-sdk
PHP SDK
Installs: 248
Dependents: 0
Suggesters: 0
Security: 0
Stars: 0
Watchers: 1
Forks: 0
Open Issues: 0
pkg:composer/gtxpoint/paymentpage-sdk
Requires
- ext-openssl: *
Requires (Dev)
- phpunit/phpunit: ^6.5||^7.2
- squizlabs/php_codesniffer: ^3.3
This package is auto-updated.
Last update: 2026-01-13 10:07:25 UTC
README
Please note that for correct SDK operating you must have at least PHP 7.0.
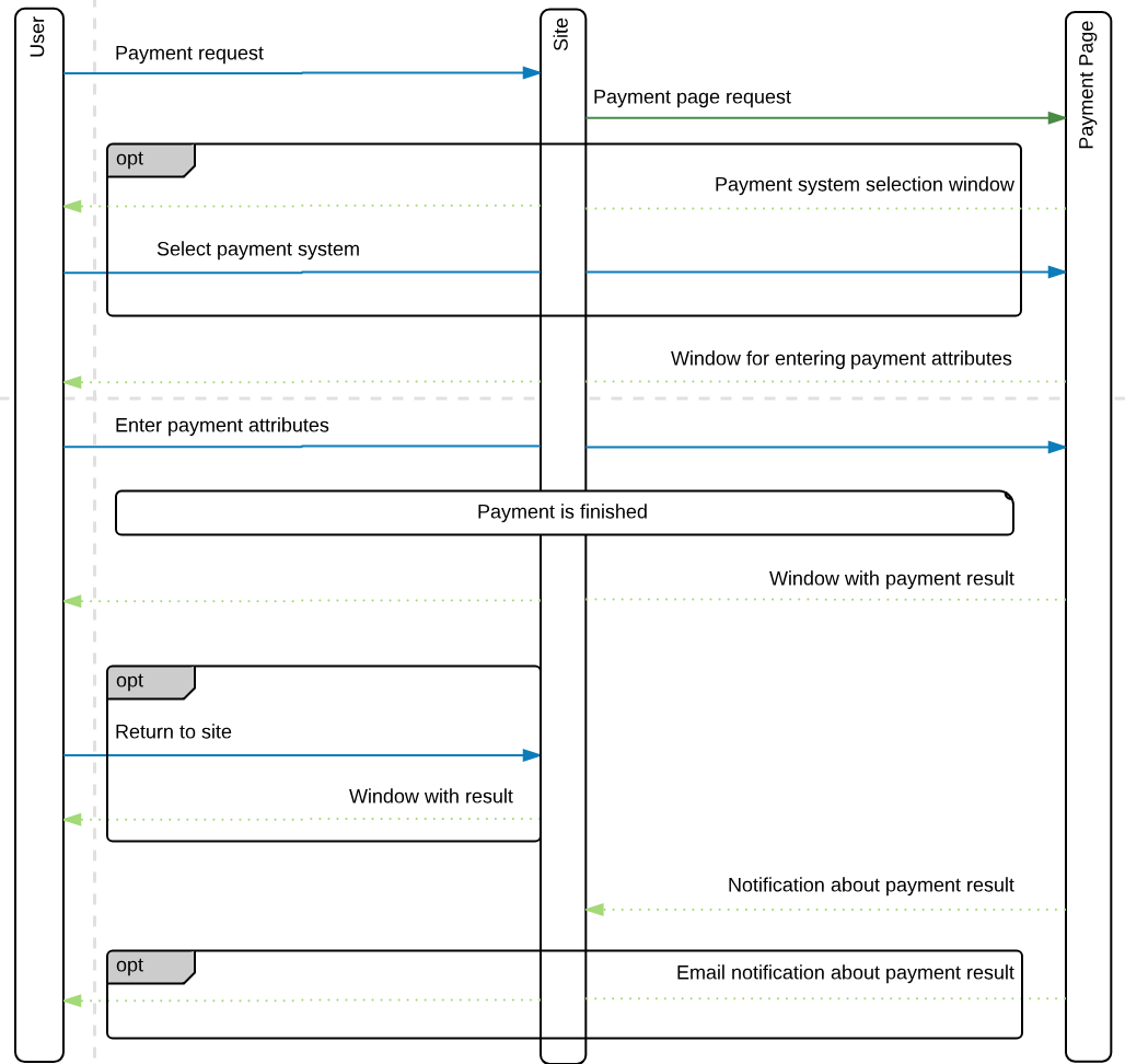
Payment flow
Installation
Install with composer
composer require gtxpoint/paymentpage-sdk
Get URL for payment
$gate = new gtxpoint\Gate('secret'); $payment = new gtxpoint\Payment('11', 'some payment id'); $payment->setPaymentAmount(1000)->setPaymentCurrency('RUB'); $url = $gate->getPurchasePaymentPageUrl($baseUrl, $payment);
Handle callback
You'll need to autoload this code in order to handle notifications:
$gate = new gtxpoint\Gate('secret'); $callback = $gate->handleCallback($data);
$data is the JSON data received from payment system;
$callback is the Callback object describing properties received from payment system;
$callback implements these methods:
Callback::getPaymentStatus();Get payment status.Callback::getPayment();Get all payment data.Callback::getPaymentId();Get payment ID in your system.
TODO
- Payment Page opening
- Notifications handling
- Direct Gate requests
- PHPDoc
