ravikisha/nexaphp

NexaPHP is a lightweight and flexible MVC (Model-View-Controller) framework for PHP, designed to streamline the development of web applications. With NexaPHP, you can quickly build scalable and maintainable PHP applications by separating concerns and promoting code organization.

Maintainers

Package info

github.com/Ravikisha/NexaPHP

pkg:composer/ravikisha/nexaphp

Statistics

Installs: 1

Dependents: 0

Suggesters: 0

Stars: 2

Open Issues: 0

dev-main 2024-11-05 10:35 UTC

This package is auto-updated.

Last update: 2026-05-05 13:57:59 UTC


README

NexaPHP

NexaPHP

PHP Version Version License Status

NexaPHP is a PHP MVC framework designed to provide a lightweight and flexible structure for building web applications. This document provides a detailed guide to understanding and utilizing the framework.

Table of Contents

1. Installation

Install NexaPHP via Composer:

composer require ravikisha/nexaphp

2. Setup

To start, initialize the Application class with the root directory and configuration:

use ravikisha\nexaphp\Application;

$config = [
    'userClass' => \app\models\User::class,
    'db' => [
        'dsn' => 'mysql:host=localhost;dbname=testdb',
        'user' => 'root',
        'password' => 'password'
    ]
];

$app = new Application(__DIR__, $config);
  • userClass: Defines the User model.
  • db: Database configuration parameters (dsn, user, password).

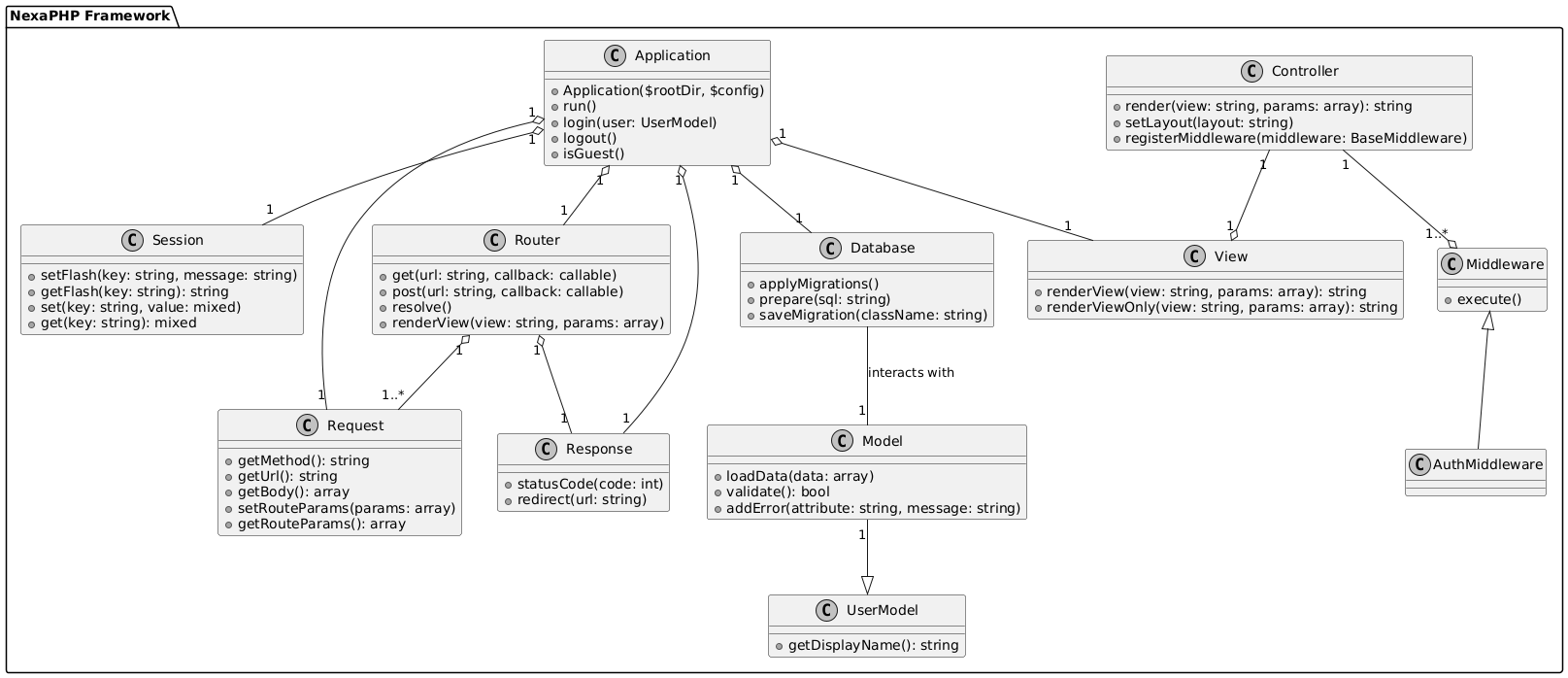
3. Core Components

The NexaPHP framework includes several core components:

  • Application: The main entry point to the application.
  • Router: Manages route handling.
  • Request: Handles HTTP requests.
  • Response: Sends HTTP responses.
  • Database: Manages database interactions.
  • Session: Manages session data.

NexaPHP Architecture

4. Controllers

Controllers in NexaPHP define how to handle different routes.

namespace app\controllers;

use ravikisha\nexaphp\Controller;

class SiteController extends Controller
{
    public function home()
    {
        return $this->render('home');
    }

    public function contact()
    {
        return $this->render('contact');
    }
}
  • Controller::render(): Renders a view.
  • setLayout(): Sets a custom layout.

5. Routing

Define routes using Router::get() for GET requests and Router::post() for POST requests:

$app->router->get('/', [SiteController::class, 'home']);
$app->router->post('/contact', [SiteController::class, 'contact']);

NexaPHP supports dynamic route parameters:

$app->router->get('/profile/{id}', [UserController::class, 'profile']);
  • Route parameters can be accessed using Request::getRouteParams().

6. Database Integration

NexaPHP integrates with PDO for database management.

  1. Define a Model:

    namespace app\models;
    
    use ravikisha\nexaphp\db\DBModel;
    
    class User extends DBModel
    {
        public string $id;
        public string $name;
    
        public static function tableName(): string
        {
            return 'users';
        }
    
        public function attributes(): array
        {
            return ['id', 'name'];
        }
    }
  2. Migrations: Run migrations to manage the database structure.

    $app->db->applyMigrations();
  3. Querying:

    • save(): Save a model instance.
    • findOne(): Retrieve a record by criteria.

7. Middleware

Middleware allows filtering and controlling request handling.

  1. Create Middleware:

    namespace app\middlewares;
    
    use ravikisha\nexaphp\middlewares\BaseMiddleware;
    
    class AuthMiddleware extends BaseMiddleware
    {
        public function execute()
        {
            // Logic for authentication
        }
    }
  2. Apply Middleware:

    $this->registerMiddleware(new AuthMiddleware(['profile', 'settings']));

8. Views

Views define how content is rendered. The View class handles view rendering.

// Render a view file located in views directory
return $this->render('viewName', ['param' => $value]);
  1. Layouts:

    • Define layout files under views/layouts.
    • Use {{content}} to insert view content.
  2. Passing Parameters:

    return $this->render('profile', ['name' => 'John Doe']);

9. Forms and Fields

Forms and fields are handled through classes in ravikisha\nexaphp\form.

  1. Form:

    use ravikisha\nexaphp\form\Form;
    
    $form = Form::begin('/submit', 'post');
    echo $form->field($model, 'username');
    Form::end();
  2. Field Types:

    echo (new Field($model, 'password'))->passwordField();

    Supported types: password, email, number, date, file, etc.

10. Session Management

The Session class provides functions for handling sessions.

  • setFlash(): Set flash messages.
  • getFlash(): Retrieve flash messages.
  • set() and get(): Manage session data.

Example:

Application::$app->session->setFlash('success', 'Logged in successfully');

11. Exception Handling

The framework includes custom exceptions:

  • NotFoundException: Triggered for invalid routes.
  • ForbiddenException: Used for access control.

12. User Authentication

UserModel is an abstract class that provides basic functionality for user management.

class User extends UserModel
{
    public static function primaryKey(): string
    {
        return 'id';
    }

    public function getDisplayName(): string
    {
        return $this->username;
    }
}
  • login(): Log in a user.
  • logout(): Log out a user.
  • isGuest(): Check if a user is logged in.

13. Events

The Application class supports custom events.

  1. Define an Event:

    Application::$app->on(Application::EVENT_BEFORE_REQUEST, function () {
        // Before request logic
    });
  2. Trigger Events:

    Use triggerEvent() to initiate custom behavior at various points in the application.

14. Sample Application

Below is an example of setting up a simple application using NexaPHP:

// Load NexaPHP classes
require_once __DIR__ . '/vendor/autoload.php';

use ravikisha\nexaphp\Application;
use app\controllers\SiteController;

$config = [
    'userClass' => \app\models\User::class,
    'db' => [
        'dsn' => 'mysql:host=localhost;dbname=testdb',
        'user' => 'root',
        'password' => 'password'
    ]
];

// Initialize the application
$app = new Application(__DIR__, $config);

// Define routes
$app->router->get('/', [SiteController::class, 'home']);
$app->router->get('/contact', [SiteController::class, 'contact']);

// Run the application
$app->run();

This Project in for the purpose of learning and understanding the MVC architecture and how it works. It is not intended to be used in production environments. For production, it is recommended to use a well-established framework like Laravel, Symfony, or Yii.

License

This Project is licensed under the MIT License.

Open Source

This Project is open source and contributions are welcome. Feel free to fork and submit a pull request. For major changes, please open an issue first to discuss what you would like to change.