dancasdev / gac
GAC (Granular Access Control) es una librería PHP que proporciona un sistema flexible y eficiente para gestionar los permisos de acceso en desarrollos backend (APIs, MVC, Etc).
Installs: 32
Dependents: 0
Suggesters: 0
Security: 0
Stars: 0
Watchers: 1
Forks: 0
Open Issues: 0
pkg:composer/dancasdev/gac
README
GAC (Granular Access Control) es una librería PHP que proporciona un sisDQBa flexible y eficiente para gestionar los permisos de acceso en desarrollos backend.
Características:
- Control de acceso granular: Permite definir permisos detallados a nivel de módulo, características y restricciones.
- Restricciones flexibles: Implementa restricciones basadas en fechas, entidades y otros criterios personalizados (ejemplo: restricciones por IP).
- Integración sencilla: Conéctate a tu base de datos existente o utiliza una configuración por defecto.
- Extensible: Adapta la librería a tus necesidades específicas mediante la creación de nuevos tipos de restricciones y la modificación de los adaptadores de cache y base de datos.
- Caché: Mejora el rendimiento de tu aplicación almacenando en caché los permisos de los usuarios.
Instalación:
Utilice Composer para descargar GAC:
composer require dancasdev/gac
Requerimientos:
- PHP 7.4 o superior
- Extensión PDO (habilitada por defecto en la mayoría de las instalaciones de PHP)
- Extensión JSON (habilitada por defecto en la mayoría de las instalaciones de PHP)
- Una base de datos relacional (se recomienda MySQL).
Ejemplo
<?php use DancasDev\GAC\GAC; // Crear una instancia de GAC $controlAccess = new GAC(); // Establecer conexión a base de datos $connection = new PDO('mysql:host=your_host;dbname=your_database;charset=utf8mb4', 'your_username', 'your_password'); $controlAccess ->setDatabaseAdapter($connection); // Establecer cache $cachePermissionsPrefix = 'permisions_'; $cacheExpiration = 1800; $cacheDir = __DIR__ . '/writable'; $controlAccess ->setCache($cachePermissionsPrefix, $cacheExpiration, $cacheDir); // Establecer la entidad ("user" o "token_externa") con su id correspondiente, para obtener los permisos. $entityType = 'user'; $entityId = 1; $controlAccess ->setEntity($entityType, $entityId) ->loadPermissions(); // Verificar si la entidad (usuario) tiene permiso para acceder al módulo "users" $moduleCode = 'users'; if(!$controlAccess->hasPermission($moduleCode)) { exit('Sin permiso para el módulo "'. $moduleCode .'".'); } // Obtener el objeto Permission $permission = $controlAccess->getPermission('users'); // ... ?>
Validación de características
Para verificar si un usuario tiene permiso para realizar una determinada acción (característica) sobre un recurso, puedes utilizar el método hasFeature() del objeto Permission.
// Verificar si el usuario tiene permiso para leer un recurso if ($permission->hasFeature('read')) { // El usuario tiene permiso para leer }
Puedes pasar un array de características para verificar si el usuario tiene permiso para todas ellas:
// Verificar si el usuario tiene permiso para leer y acceder a la papelera if ($permission->hasFeature(['read', 'trash'])) { // El usuario tiene ambos permisos }
Para verificar si un usuario tiene permiso para acceder a un módulo en modo desarrollo, puedes utilizar la siguiente lógica:
// Verificar si el módulo está en desarrollo y el usuario tiene permiso para acceder a él if ($permission->moduleIsDeveloping() && $permission->hasFeature('dev')) { // El usuario tiene permiso para acceder al módulo en modo desarrollo }
Cada característica se representa por un valor numérico para facilitar el almacenamiento y la comparación en la base de datos, algunas características pueden combinarse, como "trash" (4) con "read" (1), "update" (2) o "delete" (3). Puedes personalizar esta lista y agregar nuevas características según las necesidades de tu aplicación.
| Código | Valor | Descripción |
|---|---|---|
| create | 0 | Permiso para crear nuevos registros. |
| read | 1 | Permiso para ver los registros existentes. |
| update | 2 | Permiso para modificar registros existentes. |
| delete | 3 | Permiso para eliminar registros. |
| trash | 4 | Permiso para acceder a la papelera (combinable con 1, 2 y 3). |
| dev | 5 | Permiso para acceder a funcionalidades en desarrollo. |
Validación de restricciones
La librería permite definir restricciones sobre los permisos, como restricciones de entidad y fecha.
Ejemplo de validación de restricciones por entidad:
if ($permission->hasRestriction('branch')) { // El usuario tiene una restricción por sucursal $currentBranchList = ['1']; if(!$permission ->validateEntityRestriction('branch', $currentBranchList)) { // El usuario no tiene permiso para acceder a la sucursal "1" en el módulo en cuestión } }
Ejemplo de validación de restricciones por fecha:
if ($permission->hasRestriction('date')) { // El usuario tiene una restricción por fecha $currentUnixTime = time(); if(!$permission ->validateDateRestriction($currentUnixTime)) { // El usuario no tiene permiso para acceder "hoy" en el módulo en cuestión } }
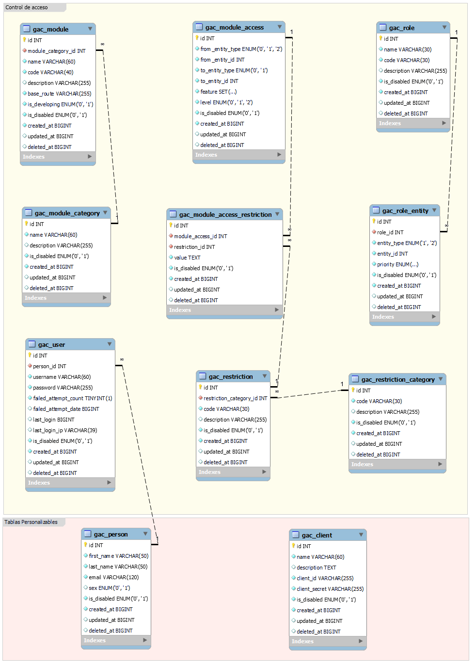
Estructura de la base de datos:
La librería utiliza una base de datos relacional para almacenar la información de los permisos, usuarios, roles y otras entidades. A continuación, se presenta una descripción simplificada de las tablas principales:
- acc_module: Almacena la información de los módulos del sisDQBa.
- acc_module_category: Almacena las categorías de los módulos.
- acc_module_access: Almacena los permisos asignados a usuarios, roles o tokens externos.
- acc_role: Almacena la información de los roles.
- acc_role_entity: Almacena la relación entre roles y usuarios/tokens externos.
- acc_user: Almacena la información de los usuarios.
- acc_restriction: Almacena los tipos de restricciones.
- acc_restriction_category: Almacena las categorías de restricciones.
- acc_module_access_restriction: Almacena las restricciones asociadas a los permisos.
Relaciones entre las tablas:
- Un usuario puede tener varios roles.
- Un cliente (sistemas de información externos) puede tener varios roles.
- Un rol puede tener múltiples permisos.
- Los permisos pueden tener restricciones.
Comentarios:
- La estructura exacta de la base de datos puede variar según la configuración y las necesidades específicas de tu aplicación.
- Se aplica la priorización de roles para deducir los permisos.
- Los permisos personales (usuario o token externo) tienen prioridad sobre los permisos de los roles.
- Al momento de ejecutar las restricciones solo se tomará un tipo de restricción por categoría.
Contribución:
Las contribuciones son bienvenidas :).
